brdr

A Python library for aligning thematic geometries (OGC Simple Features) to reference boundaries.

PyPI - Version DOI

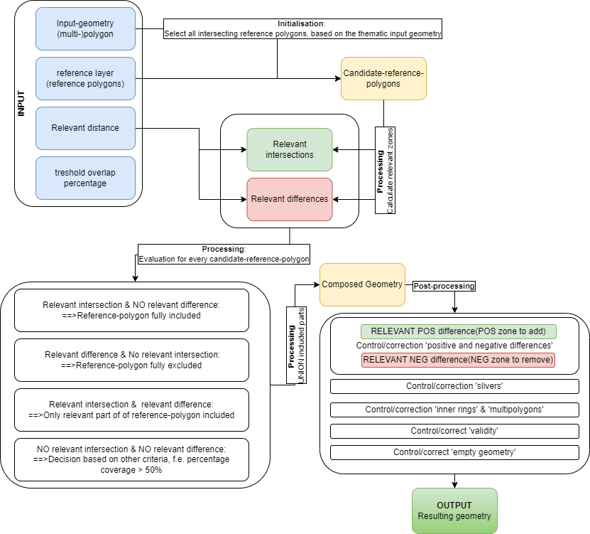
What brdr does

brdr helps you:

  1. Align thematic boundaries to a trusted reference layer.
  2. Evaluate geometric change over a range of relevant distances.
  3. Detect stable candidate outcomes (predict and evaluate).
  4. Export results and metrics for QA and downstream workflows.

Core workflow

The minimal workflow is:

  1. Create an Aligner.
  2. Load thematic data.
  3. Load reference data.
  4. Run process(...), predict(...), or evaluate(...).
  5. Export or inspect AlignerResult.

flowchart LR
    A[Create Aligner] --> B[Load thematic data]
    B --> C[Load reference data]
    C --> D[Run process / predict / evaluate]
    D --> E[Inspect or export AlignerResult]

Visual intuition

The animation below illustrates how results evolve as relevant_distance increases.

  • Left: thematic geometry, reference layer, and aligned result.
  • Right: change metric over distance.

Stable zones in this curve are used for prediction logic.

Installation

Install from PyPI:

pip install brdr

Development

Dependency locking

PIP_COMPILE_ARGS="-v --strip-extras --no-header --resolver=backtracking --no-emit-options --no-emit-find-links"
pip-compile $PIP_COMPILE_ARGS
pip-compile $PIP_COMPILE_ARGS -o requirements-dev.txt --all-extras

Run tests

pytest --cov=brdr tests --cov-report term-missing

Docker proof of concept

docker build -f Dockerfile . -t grb_webservice
docker run --rm -p 80:80 --name grb_webservice grb_webservice

Then open: http://localhost:80/docs#/default/actualiser_actualiser_post

QGIS integration

brdrQ provides a QGIS plugin implementation of brdr:

Citation

  • Dieussaert, K., Vanvinckenroye, M., Vermeyen, M., & Van Daele, K. (2024). Grenzen verleggen. Automatische correcties van geografische afbakeningen op verschuivende onderlagen. Onderzoeksrapporten Agentschap Onroerend Erfgoed. https://doi.org/10.55465/SXCW6218

Feedback and contributions

Acknowledgement

This software was created by Athumi and Flanders Heritage Agency.

https://athumi.be/en/ https://www.onroerenderfgoed.be/flanders-heritage-agency